limedownload.com
TIP FREE
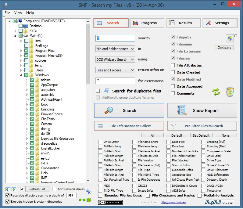
Search my Files is an application designed to provide the most efficient search of files and directories by combining advanced features with direct access to provide the best search results. With the program's well-organized features, you can quickly select the location on your computer that the program will search, and various filters can also be applied, such as file path, name, extension, size, attributes, comments, or the date the files were created or modified.
Search my Files additionally allows you to search for duplicate files, collect information about timestamps, file versions, HDD information, file types, length and many other details.
Search my Files can be installed on your computer or you can run it as a portable version.
Key Features:
- hash calculation (md5, CRC32, SHA1)
- extracting and analyzing "ADS" from any file
- filters by attributes and extensions
- each file selection can be copied or moved
| Product details of Search my Files | |
| License | free |
| Version | 9.0 |
| Limitations | for non-commercial use |
| Producer (software list) | funk.eu |
| Product page | http://funk.eu |
| Supported language | English |
| Date of publication | |
| Downloads a week | 0 |
| All downloads | 5 |
| Rating of LimeDownload.com | 0 |
| AVG and NOD32 | Check of the day 19.11.2025, the file is safe |
| Operating system | Windows XP/Vista/7/8/10 |
| File size | 5,97 MB |
| Installation | yes |
| Uninstallation | yes |
| download Search my Files | |
advertisement
300x300
| 1. | GoodSync | 46 |
| 2. | Allway Sync | 30 |
| 3. | WinMerge | 28 |
| 4. | InnoExtractor | 26 |
| 5. | EF AutoSync | 24 |
| 6. | UltraCompare | 23 |
| 7. | EF Duplicate MP3 Finder | 22 |
| 8. | EF Duplicate Files Manager | 21 |
| 9. | NewFileTime | 20 |
| 10. | DupScout | 19 |
| 11. | Any DWG to PDF Converter | 17 |
| 12. | Similarity | 17 |
| 13. | AllSync | 17 |
| 14. | BullZip PDF Printer | 17 |
| 15. | AllDup | 16 |
| 16. | Advanced Renamer | 15 |
| 17. | Flash Renamer | 13 |
| 18. | Elcomsoft Phone Breaker | 13 |
| 19. | FileTypesMan | 12 |
| 20. | LAN Search Pro | 11 |
advertisement
300x600
advertisement
1290x250