limedownload.com
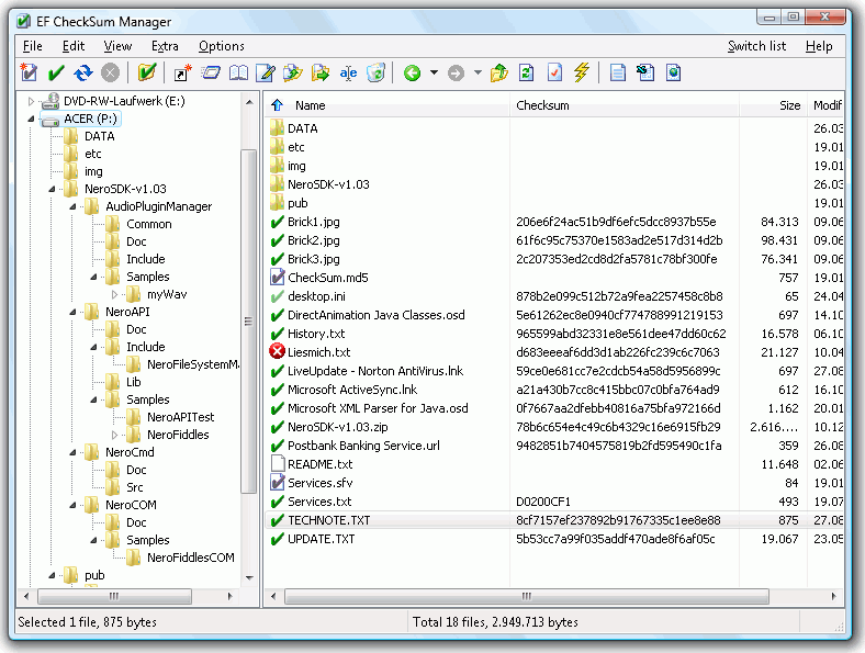
EF CheckSum Manager is a program designed to check the integrity of files to standard SFV, MD5 and SHAx formats (CRC32 (SFV), MD5, SHA1, SHA224, SHA256, SHA384, SHA512, SHA-3 224, SHA-3 256, SHA-3 384, SHA-3 512) It can verify existing checksums or create a new checksum for your important data.
EF CheckSum Manager is easy to use and much faster, supports recursive processing of file structures, works up to entire disks. You have the option to leave only one checksum file for all files, one per folder or create separate checksums for each file.
| Product details of EF CheckSum Manager | |
| License | free to try |
| Version | 22.05 |
| Producer (software list) | EFSoftware |
| Product page | http://www.efsoftware.com |
| Supported language | English |
| Date of publication | |
| Downloads a week | 0 |
| All downloads | 130 |
| Rating of LimeDownload.com | 0 |
| VirusTotal check | Check of the day 15.04.2026, the file is 100% virus free |
| Operating system | Windows XP/7/8/10/11 |
| File size | 2,48 MB |
| Installation | yes |
| Uninstallation | yes |
| download EF CheckSum Manager | |
advertisement
300x300
| 1. | VueScan | 189 |
| 2. | IceCream Screen Recorder | 117 |
| 3. | PicPick | 19 |
| 4. | BOINC | 17 |
| 5. | WindowManager | 17 |
| 6. | USBDeview | 16 |
| 7. | MOOS Project Viewer | 16 |
| 8. | WinSnap | 13 |
| 9. | BatteryBar | 12 |
| 10. | PAKRAPOT All in one | 12 |
| 11. | ComSpy | 10 |
| 12. | OpenGL | 7 |
| 13. | SnagIt | 7 |
| 14. | BB FlashBack Express | 7 |
| 15. | Rainmeter | 6 |
| 16. | My Screen Recorder | 6 |
| 17. | Capture Screen Software | 6 |
| 18. | TakeScreen | 6 |
| 19. | ClipboardFusion | 6 |
| 20. | JetVoice | 5 |
advertisement
300x600
advertisement
1290x250