limedownload.com
TIP
|
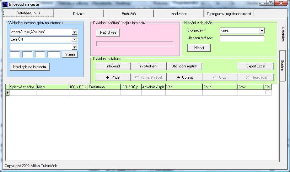
Infosoud on the road is a legal database application that communicates with the justice.cz server.
The user, typically a lawyer, enters the docket number and the name of the court in the fields, just like on the http://portal.justice.cz/ejustice/info-soud.html server.
The program then searches for the case file and integrates it into the database. From this point on, the user can check what is happening in the case/files. The individual entries are displayed in a table. The checked data include order of hearing, date of legal effect, filing of corrected remedy, sending of the file, etc. The user is thus constantly aware of changes.
Among other features of the program is the checking of the insolvency of clients included in the database.
The program also checks the cadastral proceedings in a similar way to the court proceedings.
| Product details of Infosoud na cestě | |
| License | free to try |
| Version | 1.60 |
| Limitations | demo |
| Producer (software list) | Milan Trávníček |
| Product page | http://milan-travnicek.ic.cz |
| Date of publication | |
| Downloads a week | 3 |
| All downloads | 282 |
| Rating of LimeDownload.com | 0 |
| Operating system | Windows 98/ME/2000/XP |
| File size | 5,13 MB |
| Installation | yes |
| Uninstallation | yes |
| download Infosoud na cestě | |
advertisement
300x300
| 1. | Calibre | 94 |
| 2. | Knihy jízd | 40 |
| 3. | Advanced XLS Converter | 30 |
| 4. | Stomedic | 30 |
| 5. | Kutools for Outlook | 28 |
| 6. | eDoklady Skenování | 26 |
| 7. | Advanced CSV Converter | 21 |
| 8. | Kutools for Excel | 21 |
| 9. | pdfFactory | 20 |
| 10. | AccessFix | 20 |
| 11. | Cestovní příkazy s automapou | 19 |
| 12. | Evidence objednávek | 18 |
| 13. | pdfFactory Pro | 17 |
| 14. | Bankovní účty | 15 |
| 15. | aSc Rozvrhy | 13 |
| 16. | Alternate Math Solver | 13 |
| 17. | Tisk stravenek na jméno strávníka | 12 |
| 18. | WordFIX | 12 |
| 19. | KaPiGraf | 11 |
| 20. | DeCe PARTE | 10 |
advertisement
300x600
advertisement
1290x250