limedownload.com
|
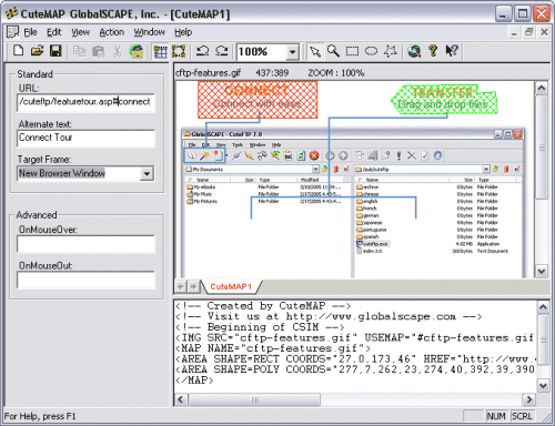
CuteMAP is a tool for creating click maps. We load the image we want to edit into the program, use the cursor to mark the area that should respond to the click, add the address where the link should be directed. The result is saved to disk or the HTML is copied and pasted into the web page itself.
| Product details of CuteMAP | |
| License | free to try |
| Version | 1.1 |
| Limitations | 30 days |
| Producer (software list) | GlobalScape |
| Product page | http://www.globalscape.com |
| Supported language | English |
| Date of publication | |
| Downloads a week | 2 |
| All downloads | 20 |
| Rating of LimeDownload.com | 0 |
| AVG and NOD32 | Check of the day 19.12.2025, the file is safe |
| Operating system | Windows 95/98/ME/NT/2000/XP |
| File size | 555,42 KB |
| Installation | yes |
| Uninstallation | yes |
| download CuteMAP | |
advertisement
300x300
| 1. | WordPress | 76 |
| 2. | Joomla! | 44 |
| 3. | CMSSS | 40 |
| 4. | MNews | 37 |
| 5. | Nicepage | 33 |
| 6. | Sothink DHTML Menu | 30 |
| 7. | A1 Sitemap Generator | 30 |
| 8. | Agama Web Buttons | 29 |
| 9. | Agama Web Menus | 28 |
| 10. | csv2html | 28 |
| 11. | 123 Flash Menu | 24 |
| 12. | MyPage CMS | 24 |
| 13. | DBGame Pro | 23 |
| 14. | Cyotek Spriter | 23 |
| 15. | EasyCMS | 20 |
| 16. | SEO Studio | 19 |
| 17. | HTML Pozadie | 19 |
| 18. | Barvy | 18 |
| 19. | ColorMania | 17 |
| 20. | Easy Button & Menu Maker | 15 |
advertisement
300x600
advertisement
1290x250